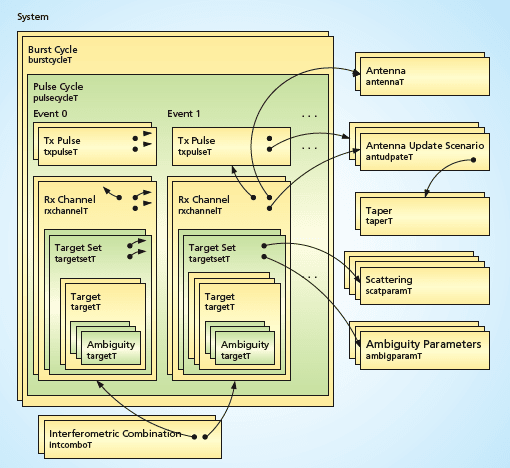
SAUSAGE (Still Another Utility for SAR Analysis that's General and Extensible) is a computer program for modeling (see figure) the performance of synthetic-aperture radar (SAR) or interferometric synthetic- aperture radar (InSAR or IFSAR) systems. The user is assumed to be familiar with the basic principles of SAR imaging and interferometry. Given design parameters (e.g., altitude, power, and bandwidth) that characterize a radar system, the software predicts various performance metrics (e.g., signal-to-noise ratio and resolution). SAUSAGE is intended to be a general software tool for quick, high-level evaluation of radar designs; it is not meant to capture all the subtleties, nuances, and particulars of specific systems. SAUSAGE was written to facilitate the exploration of engineering tradeoffs within the multidimensional space of design parameters. Typically, this space is examined through an iterative process of adjusting the values of the design parameters and examining the effects of the adjustments on the overall performance of the system at each iteration. The software is designed to be modular and extensible to enable consideration of a variety of operating modes and antenna beam patterns, including, for example, strip-map and spotlight SAR acquisitions, polarimetry, burst modes, and squinted geometries.

This program was written by Curtis Chen of Caltech for NASA's Jet Propulsion Laboratory. For further information, access the Technical Support Package (TSP) free online at www.techbriefs.com/tsp under the Software category.
This software is available for commercial licensing. Please contact Karina Edmonds of the California Institute of Technology at (626) 395-2322. Refer to NPO-43373.
This Brief includes a Technical Support Package (TSP).

High-Level Performance Modeling of SAR Systems
(reference NPO-43373) is currently available for download from the TSP library.
Don't have an account?
Overview
The document is a Technical Support Package from NASA's Jet Propulsion Laboratory, specifically focused on high-level performance modeling of Synthetic Aperture Radar (SAR) systems. It serves as a comprehensive guide for understanding the methodologies and technologies involved in SAR and Interferometric SAR (InSAR) performance modeling.
The document outlines various key aspects of SAR systems, including target scattering, resolution definitions, and loss terms. It delves into the intricacies of range and cross-range resolution, which are critical for determining the clarity and detail of the images produced by SAR systems. The sections on signal power discuss how distributed and discrete targets affect the performance of SAR systems, providing insights into the modeling of these targets.
A significant portion of the document is dedicated to noise terms, which are essential for understanding the limitations and accuracy of SAR data. It covers various types of noise, including thermal noise, quantization noise, and total noise, as well as their impact on the signal quality. The document also addresses ambiguity modeling, which is crucial for interpreting SAR data accurately. This includes discussions on range and azimuth ambiguities, as well as higher-order and zero-order ambiguities.
Additionally, the document provides information on operational parameters such as data rate and area coverage rate, which are vital for planning and executing SAR missions. It discusses spectrum-limited and pulse-limited azimuth compression, which are techniques used to enhance the resolution and quality of SAR images.
The Technical Support Package emphasizes the importance of understanding these various components to optimize SAR system performance and ensure effective data interpretation. It serves as a valuable resource for researchers, engineers, and practitioners in the field of remote sensing and aerospace technology.
Overall, this document not only presents a detailed overview of SAR and InSAR performance modeling but also highlights the broader implications of these technologies in scientific and commercial applications. It is a crucial reference for anyone involved in the development or application of SAR systems, providing insights that can lead to advancements in aerospace-related technologies.

